Wir sind persönlich für Sie da! +49 911 521 47 - 600

APC Software Support Contract - Technischer Support

APC Software Support Contract - Technischer Support
Hersteller-Nr.: WPLCA3Y100R-DIGI

Anmelden für persönliche Preisinformationen

Verfügbarkeit:

Kurzbeschreibung:
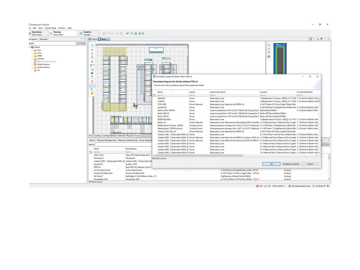
für APC EcoStruxure IT Advisor Capacity Module - 100 Racks - Telefonberatung - 3 Jahre - 24x7
Technische Details

Allgemeines

Vertragslaufzeit 3 Jahre
Typ Software Service & Support